This use case examines an API that the application uses to process credit card payments with a third-party application.
Use the credentials used previously to login to the AppDynamics controller if you’ve been logged out.
Open your TeaStore FSO Dashboard using the steps below.

Scroll to the tiles below Tiers and Node Transactions and notice that the AMEX API Availability is 0 percent.
This percentage means that any application component that uses this API cannot complete a transaction.

Use the steps below to navigate to your TeaStore application.

Now let’s use AppDynamics deep diagnostic capabilities to understand if the issue with the AMEX API service stems from within the application iteslf.

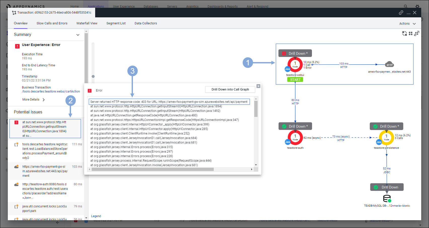
Use the steps below to open a Transaction Snapshot that involves a call to the AMEX API service.

Explore the details of the Transaction Snapshot to understand potential root cause of the issue with the AMEX API service.
A list of possible reasons for the 403 error follows:

Use the credentials used previously to login to ThousandEyes if you’ve been logged out.
Use the steps below with ThousandEyes to verify if the network is a contributing factor with the AMEX service availability.

You see that users can access the front end of the application without problems.
The network on our end is fine. The displayed paths indicate that the problem resides with the third-party application. When the API becomes available again ThousandEyes updates the tile in the AppDynamics dashboard indicating the availability.
The integration between ThousandEyes and AppDynamics provides you with a way to monitor whether any dependencies are meeting their service level agreements (SLA).

Let’s find out what’s next!